티스토리 뷰
안드로이드 AVD에서 실행하지 않고 실제 기기에서 테스트하기 위해 다음과 같은 순서대로 진행해주세요
1 . 휴대폰 기기를 개발자 옵션 -> 디버깅모드 활성화한 후 컴퓨터와 연결해줍니다.
2. 안드로이드가 설치되어있는 ANDROID_HOME\platform-tools 으로 탐색기를 열어줍니다.

위 경로를 복사합니다.
3. 명령 프롬프트 창을 관리자권한으로 실행합니다.
cd D:\Android\Sdk\platform-tools

만약 D드라이브에 ANDROID_HOME경로가 있는경우 D드라이브로 이동이 안될 수 있습니다.
그럼 다음과 같이 명령어를 입력하여 ANDROID_HOME\platform-tools 로 이동시켜줍니다.
D:

4. 연결된 디바이스를 확인합니다.
adb devices
기기가 잘 연결되면 CMD창에 아래와 같은 명령어를 입력하면 기기 시리얼 번호가 뜹니다.
D:\Android\Sdk\platform-tools>adb devices
List of devices attached
12160cc20b823d01 device
만약 unauthorized 명령어가 아래와 같이 뜬다면 휴대폰기기에서 개발자옵션 > USB디버깅을 비활성화했다가 다시 활성화하여 줍니다 그러면 권한 허용을 하라는 메시지들이 뜨는데, 모두 허용을 눌러줍니다.

아래의 명령어를 입력해 기기의 포트를 8081로 변경해줍니다.
adb reverse tcp:8081 tcp:8081

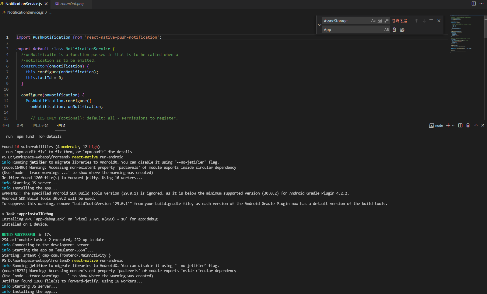
리액트네이티브 안드로이드 실행 명령어를 입력하면 휴대폰 기기에 화면이 나타나는것을 확인 할 수 있습니다.

'React' 카테고리의 다른 글
| @mauron85/react-native-background-geolocation 설치방법 (0) | 2021.10.18 |
|---|---|
| React Native UI 구성 및 문법 2 (0) | 2021.07.29 |
| React Native UI 구성 및 문법 1 (0) | 2021.07.14 |
| React Native 설치 및 프로젝트 생성하기 (0) | 2021.06.30 |
| React Native 시작하기 (0) | 2021.06.30 |
댓글
최근에 올라온 글
최근에 달린 댓글
- Total
- Today
- Yesterday
링크